Chapter 4 Inception is Not the Requirements Phase
What is Inception?
Inception in one sentence:
Envision the product scope, vision, and business case.
The main problem solved in one sentence:
Do the stakeholders have basic agreement on the vision of the project, and is it worth investing in serious investigation?
What Artifacts May Start in Inception?
Table 4.1. Sample inception artifacts.
| Artifact[†] | Comment |
|---|---|
| Vision and Business Case | Describes the high-level goals and constraints, the business case, and provides an executive summary. |
| Use-Case Model | Describes the functional requirements. During inception, the names of most use cases will be identified, and perhaps 10% of the use cases will be analyzed in detail. |
| Supplementary Specification | Describes other requirements, mostly non-functional. During inception, it is useful to have some idea of the key non-functional requirements that have will have a major impact on the architecture. |
| Glossary | Key domain terminology, and data dictionary. |
| Risk List & Risk Management Plan | Describes the risks (business, technical, resource, schedule) and ideas for their mitigation or response. |
| Prototypes and proof-of-concepts | To clarify the vision, and validate technical ideas. |
| Iteration Plan | Describes what to do in the first elaboration iteration. |
| Phase Plan & Software Development Plan | Low-precision guess for elaboration phase duration and effort. Tools, people, education, and other resources. |
| Development Case | A description of the customized UP steps and artifacts for this project. In the UP, one always customizes it for the project. |
applying-uml-and-CH04 -These artifacts are only partially completed in this phase. They will be iteratively refined in subsequent iterations. Name capitalization implies an officially named UP artifact.
May do some programming work
- “proof of concept” via UI oridented prototypes
- experiments for key “show stopper” technical questions
Isn’t That a Lot of Documentation?
That’s an Agile Modeling perspective: that the greatest value of modeling is to improve understanding, rather than to document reliable specifications.
How Much UML During Inception?
Perhaps beyond simple UML use case diagrams, not much diagramming is warranted.
Chapter 5 Evolutionary Requirements
Definition: Requirements
Requirements are capabilities and conditions to which the system—and more broadly, the project—must conform
A prime challenge of requirements analysis is to find, communicate, and remember (that usually means write down) what is really needed, in a form that clearly speaks to the client and development team members.
What are the Types and Categories of Requirements?
FURPS+ model
- *Functional—*. features, capabilities, security.
- *Usability—*. human factors, help, documentation.
- *Reliability—*. frequency of failure, recoverability, predictability.
- *Performance—*. response times, throughput, accuracy, availability, resource usage.
- *Supportability—*. adaptability, maintainability, internationalization, configurability.
The “+” in FURPS+ indicates ancillary and sub-factors, such as:
- *Implementation—*. resource limitations, languages and tools, hardware, …
- *Interface—*. constraints imposed by interfacing with external systems.
- *Operations—*. system management in its operational setting.
- *Packaging—*. for example, a physical box.
- *Legal—*. licensing and so forth.
functional (behavioral) or non-functional (everything else);
Requirements in UP artifacts
- Use-case model for functional (behavioral) requirements
- Supplementary speficiation - non-functional requirements, such as performance or licensing. Or features not in use cases, e.g. a report generation
- Glossary - terms and data dictionary for validation rules, acceptable values, etc.
- Vision - A short executive overview document to summarize high-level requirements and the business case
- Business Rule, e.g. government tax laws
Chapter 6 Use cases
Introduction
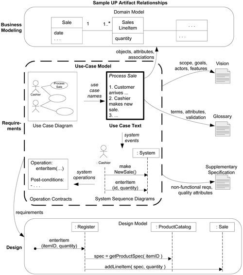
The following diagram illustrate write Business Modeling into requirements, then into design.

Definition: What are Actors, Scenarios, and Use Cases?
Definition: Informally then, a use case is a collection of related success and failure scenarios that describe an actor using a system to support a goal.
An Actor is somthing with behavior, such as a person
A Scenario(a use case instance) is a specific sequence of actions and interactions between actors and the system.
A use case is a collection of related success and failure scenarios that describe an actor using a system to support a goal.
Use cases are a key requirements input to classic OOA/D.
Use Cases and the Use-Case Model
Use cases are text documents, not diagrams, and use-case modeling is primarily an act of writing text, not drawing diagrams.
Motivation: why use cases?
- A good way to keep it simple for everyone.
- It emphasize the user goals and perspective. We ask the questions - “Who is using the system, what are their typical scenarios of use, and what are their goals?”
Definition: What are Three Kinds of Actors?
An actor includes the system under discussion(SuD).
- Primary actor to find user goals
- Supporting actor to clarify external interfaces and protocols.
- Offstage actor to ensure that all necessary interests are identified and satisfied. e.g. a government tax agency.
Notation: What are Three Common Use Case Formats?
- Brief - early requirements analysis to get a quick sense
- Causual - Informal paragraph format.
- Fully dressed - steps and variations are written in details, including preconditions and success guarantees.
Guideline: Write Terse Use Cases
Guideline: Write Black-Box Use Cases
Guideline: Take an Actor and Actor-Goal Perspective
A set of use-case instances, where each instance is a sequence of actions a system performs that yields an observable result of value to a particular actor*.*
Guideline: How to Find Use Cases
Step 1: Choose the System Boundary
Find the System Under Discussion(SuD)
Steps 2 and 3: Find Primary Actors and Goals
Questions list
| Who starts and stops the system? | Who does system administration? |
|---|---|
| Who does user and security management? | Is “time” an actor because the system does something in response to a time event? |
| Is there a monitoring process that restarts the system if it fails? | Who evaluates system activity or performance? |
| How are software updates handled? Push or pull update? | Who evaluates logs? Are they remotely retrieved? |
| In addition to human primary actors, are there any external software or robotic systems that call upon services of the system? | Who gets notified when there are errors or failures? |
How to Organize the Actors and Goals?
Two approaches:
- Discover the results, name the goals as use cases
- Write an actor-goal list first, review and refine, then draw the use case diagram.
Other Ways to Find Actors and Goals? Event Analysis
Step 4: Define Use Cases
Define one use case for each user goal, start the name of use cases with a verb.
Guideline: What Tests Can Help Find Useful Use Cases?
The Boss Test
The Elementary Business Process (EBP) Test (Dogfooding?)
The Size Test
Applying UML: Use Case Diagrams
